模块分类
1.创建模块分类
使用云纳源耳目实时监听设备数据之前,管理员第一件要做的事就是创建模块分类
(1)点击模块分类
(2)点击新增模块分类即可

2.创建模块下的生产线
创建模块分类后,我们需要定义模块下有哪些生产线
(1)点击模块中的生产线,进入生产线列表页

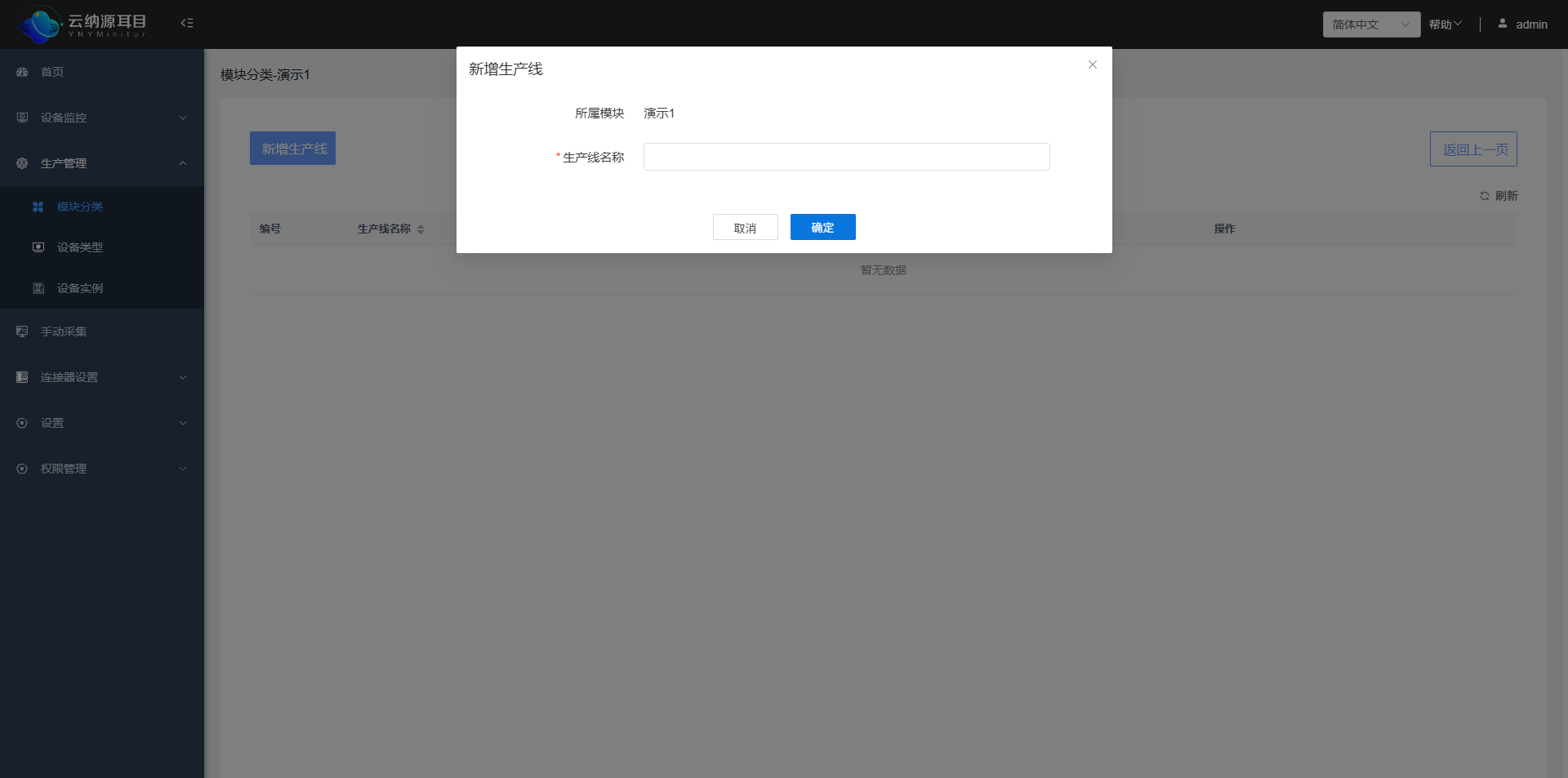
(2)进入生产线页面后,点击新增生产线即可
创建好的生产线会出现在列表中

使用云纳源耳目实时监听设备数据之前,管理员第一件要做的事就是创建模块分类
(1)点击模块分类
(2)点击新增模块分类即可

创建模块分类后,我们需要定义模块下有哪些生产线
(1)点击模块中的生产线,进入生产线列表页

(2)进入生产线页面后,点击新增生产线即可
创建好的生产线会出现在列表中
